ARCHE
ARCHE (A Resource Centre for the HumanitiEs) is a service aimed at offering stable and persistent hosting as well as dissemination of digital research data and resources.
In order to import data from ARCHE to OpenAtlas, changes to instance/production.py are needed (ask your OpenAtlas administrator for further details):
ARCHE = {
'id': 0, # Top collection of the project (acdh:TopCollection)
'url': 'https://arche-curation.acdh-dev.oeaw.ac.at/', # Base URL to get
data from
}}
The ARCHE button is displayed in the Admin/Data menu only if the changes mentioned above are made. Click on the ARCHE button to get to the overview section.
Overview
Data provided in the production.py is displayed. If user is part of the manager user group, the Fetch button is displayed. Click Fetch to fetch data from ARCHE.
Fetch
Data fetched from ARCHE are listed in a Table. Only data (based on the Artifact) that was not imported is shown.
Click on Import ARCHE data to import data.
Data from ARCHE
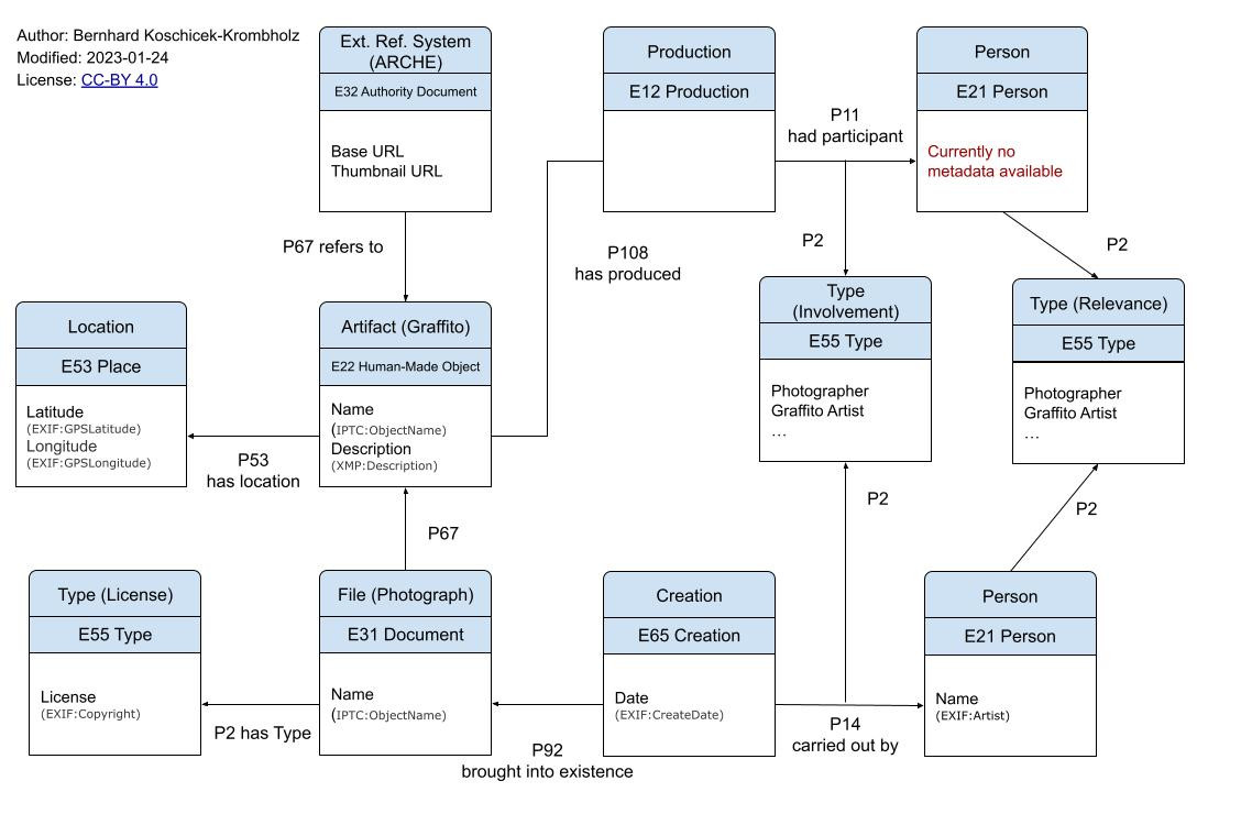
All metadata is gathered from the EXIF endpoint of the first image in the “2_JPGs” collection. Additionally, the corresponding .png from “4_Orthophotos” is taken as reference file.
Automatically created entities
All necessary new types, persons etc. will be automatically created or added during the import process.
Type
Custom hierarchy Relevance for Actor (E21 Person)
Involvement for E65 Creation and p:cidoc_entity:E12 Production<e12-production> event
Additional License Type -> EXIF:Copyright
Reference System
New Reference System named ARCHE is created with data provided by instance/production.py
Entity
Artifact (E22 Human-Made Object): Graffito, name (IPTC:ObjectName), description (XMP:Description), linked (P67) to ARCHE Reference System (E32)
E53 Place: Location of Graffito, linked (P53) to Artifact (EXIF:GPSLatitude, EXIF:GPSLongitude)
Event (E12 Production): Date (EXIF:CreateDate) linked (P11) to Actor (E21 Person) and linked (P108) to Artifact
Event (E65 Creation): Date (EXIF:CreateDate) linked (P14) to Actor (E21 Person) and linked (P92) to File
File (E31 Document): linked (P2) to License Type (EXIF:Copyright), linked (P67) to Artifact
Actor (E21 Person): name (EXIF:Artist, etc.), linked (P2) to Type Relevance